Die Karteikarte "Allgemein"

<< Hier KLicken um eine Inhaltsübersicht anzuzeigen >>

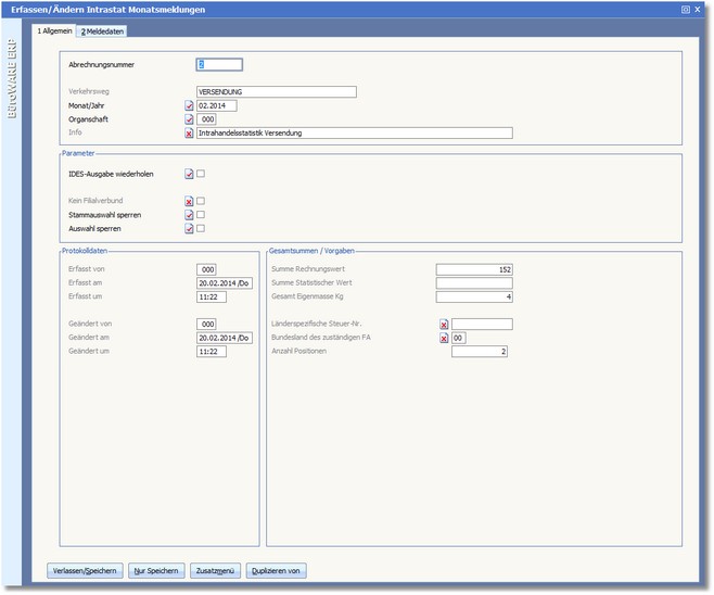
Navigation:  Warenwirtschaft > Extras > Intrahandelsstatistik > Bearbeiten von Monatsmeldungen >

Die Karteikarte "Allgemein"

Hier werden die allgemeinen Meldedaten verwaltet:

 

 

ABRECHNUNGSNUMMER

Die Abrechnungsnummer wird vom Programm fortlaufend vergeben.

 

VERKEHRSWEG

Hier ist der in den Adressstammdaten (Intrastatgruppen) hinterlegte Verkehrsweg ersichtlich.

 

MONAT/JAHR

Berichtszeitraum ist grundsätzlich der Kalendermonat, in dem der innergemeinschaftliche Warenverkehr stattgefunden hat. Der innergemeinschaftliche Warenverkehr kann ausnahmsweise auch im darauf folgenden Monat gemeldet werden, wenn die dem Warenverkehr und seiner statistischen Meldung zugrunde liegende Rechnung (auch Proformarechnungen oder Teilrechnungen) erst im darauf folgenden Monat ausgestellt bzw. vorgelegt wird.

 

Hinweis:

Auf jeden Fall muss ein innergemeinschaftlicher Warenverkehr spätestens im darauf folgenden Monat statistisch angemeldet werden, auch wenn sich die Rechnungsstellung bzw. der Rechnungseingang weiter verzögert. Im Beleg können Sie sowohl den Berichtsmonat als auch die Meldungseinstellung belegbezogen ändern.

 

ORGANSCHAFT

Anzugeben ist die vom Statistischen Bundesamt zugeteilte 3stellige Nummer zur Unterscheidung von getrennt zur Statistik meldenden Unternehmen innerhalb einer umsatzsteuerrechtlichen Organschaft bzw. von getrennt zur Statistik meldenden Bereichen innerhalb eines Unternehmens. Ist keine Nummer zugeteilt worden, bleibt dieses Feld leer.

 

 

Der Bereich "Parameter"

 

IDES-AUSGABE WIEDERHOLEN

Stellt IDES Fehler beim Einlesen fest, können diese direkt in den Intrastat-Monatsmeldungen korrigiert werden. Haben Sie die Fehler korrigiert, aktivieren Sie den Status þ dieses Feldes und wiederholen Sie die Erstellung der Meldedaten.

Die Karteikarte "Meldedaten"

 

KEIN FILIALVERBUND

Wenn Sie diese Option aktivieren, kommen die Monatsmeldungen nicht in den Filialverbund, d.h. diese werden beim Austausch Filiale/Zentrale und umgekehrt nicht berücksichtigt.

 

STAMMAUSWAHL SPERREN

Bei Aktivierung dieser Option erscheinen die Monatsmeldungen nicht in der vorgelagerten Auswahltabelle.

 

AUSWAHL SPERREN

Aktivieren Sie diese Option, wenn die Monatsmeldungen nicht in der Auswahltabelle erscheinen sollen.

 

 

Der Bereich "Gesamtsummen/Vorgaben"

 

LÄNDERSPEZIFISCHE STEUER-NR

Steuernummer des Auskunftspflichtigen, die dieser im Rahmen seiner Umsatzsteuer-Voranmeldung anzugeben hat.

 

Hinweis:

Steuernummer

Bei der hier geforderten Steuernummer handelt es sich nicht um die Umsatzsteuer-Identifikationsnummer, die vom Bundesamt für Finanzen -Außenstelle Saarlouis- zugeteilt wird und bei innergemeinschaftlichen Lieferungen auf den Rechnungen anzugeben ist.

 

BUNDESLAND DES ZUSTÄNDIGEN FA

Bundesland, in dem das für die Veranlagung zur Umsatzsteuer zuständige Finanzamt seinen Sitz hat.

 


Verfügbare Tasten und Buttons:


 

<Verlassen/Speichern>

<Nur Speichern>

<Zusatzmenü>

<Duplizieren von>